
(SAP ABAP) Easy ABAP 실습에 필요한 데이터를 만들기
해당 글은 실습 환경이 있음을 전제로 작성한다. 실습환경을 어떻게 얻을 것인지에 대해서는 링크(Click) 에서 방법을 찾을 수 있으니 참고 바란다. 이제 실습을 해야 하는 입장에서 추가로 준비 해야 할 부분을 알아보자. 물론, 나의 주관적인 생각이니 다른 좋은 방법이 있다면 그 방법을 따르도록 하고, 앞으로 포스팅 될 'ABAP' 실습 컨텐츠는 이 책에서 배운 내용이 주가 될 예정이니 참고 바란다.
일단, 책을 한권 사는게 좋다. 책은 'Easy ABAP 2.0' 을 추천하는데, 이미지는 위글 맨 위에 있다. 이 책의 구성 및 예제들이 이 포스팅을 통해 얻게 될 실습용 Dataabse 로 설명 되어 있기 때문이다. 즉, 이 포스팅을 읽고 Database 를 얻게 되면 'Easy ABAP 2.0' 책 한권만 있으면 어디서든지 ABAP 을 실습 할 수 있다는 이야기 이다. 또한, 동영상이나 구글링으로 인기 없는 'ABAP' 을 공부하기에는 자료가 너무 없기 때문에 무리가 있다. 영문 사이트의 도움을 받을 수 있지만, 안그래도 이해하기 힘든데 해석까지 하느라 생고생을 하게 된다. 돈아끼려다 고생하지 말고 큰맘 먹고 한권 사자. 모든 ABAPer 들이 보면서 공부하는 ABAP Bible 이 된데에는 이유가 있다. 오른쪽 링크를 참고하면 쉽게 구입할 수 있다.

실습에 필요한 서버를 기동 시켜서 SAP 에 로그인 해서 Trasaction 'SE38' 을 입력하자. 그러면 'ABAP Editor' 가 나오는데 프로그램 Source Code 를 불러오는 곳이다. 프로그램 명은 'SAPBC_DATA_GENERATOR' 를 입력하자. 'F7' 을 누르면 Source 를 조회 할 수 있고, 'F8'을 누르면 프로그램이 바로 실행 된다.

'F8' 을 눌러 실행한 화면이다. 실습에 필요한 Database 를 꾸려주는 프로그램인데 항공사 에서 사용하는 ERP 라는 시나리오를 가지고 그와 비슷한 데이터를 만들어 준다. 예를 들어 비행기 목록, 예약 목록 등등.. 돌리고 나면, 'SPFLI', 'SFLIGHT', 'SBOOK' 과 같은 Table 들이 만들어 지고 그 안에 데이터가 채워지게 된다. 아래쪽에 라디오버튼으로 Table 에 담길 data 량을 조절 할 수 있다. 별 차이 없으니 'Standdard Data Record' 를 선택 하고 위에 시계 버튼(F8) 을 눌러서 실행 하자.

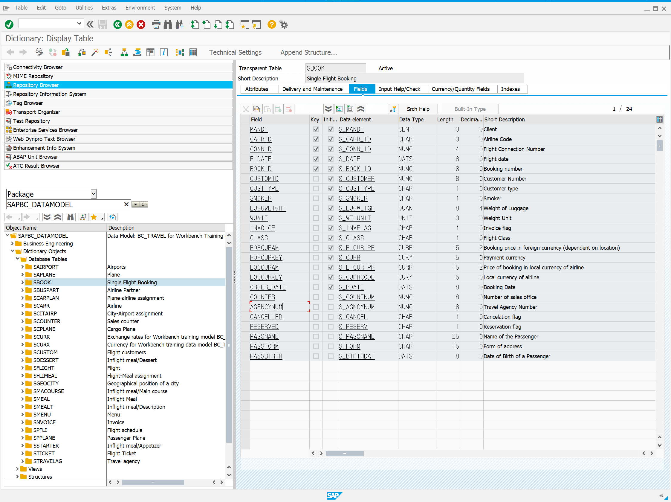
프로그램이 실행이 끝나면 'se12' 를 입력해서 Table 'Sbook' 을 조회해보자. 위와 같은 화면을 만날 수 있다.

위쪽에 'Contents' 버튼이 있는데 눌러서 안에 데이터를 살펴 보자. 고객들이 항공일정을 예약한 내용이 확인 가능하다.

또한, 'Contents' 버튼 옆에 'Graphic' 버튼을 누르면 위와 같은 화면을 만날 수 있다. Table 들의 연관 관계와 역할을 쉽게 알아 볼 수 있으며 어떤 테이블을 'Check Table' 로 사용중인지도 확인 가능하니 아주 유용한 툴이라 할 수 있다. 잘 기억해두자.

'Graphic' 옆 4번째에 있는 'Display Object List' 버튼을 눌렀을 때의 화면이다. 'Sbook' Table 이 속해있는 Package 'SAPBC_DATAMODEL' 을 확인 할 수 있으며, Package 안에 'Sbook' 과 같은 항공사 시나리오에 사용되고 있는 각종 Table 들을 확인 할 수 있다. 이 Package 는 아까 위에서 설명한 시나리오에 필요한 Object 를 만들어 주는 프로그램이 만들어 준거다. Table 뿐만 아니라 View, Structure 등등 많은 Object 들이 있으니 살펴 보자.
이제 실습환경, Database 그리고 책, 이 3가지가 준비 되었기 때문에 어디서든지 'ABAP' 을 공부 할 수 있다. 'ABAP Object 의 종류' 와 같이 세세한건 책이 더 정확 하므로 독자의 몫으로 돌리고 나의 블로깅은 바로 실전으로 들어간다. 다음 블로깅은 비싸게 돈주고산 'Easy ABAP 2.0' 을 어떻게 활용하면 좋을지 알아 보도록 하자.
Done..
관련글 : '(2019) SAP 실습환경 구축 (1) : SAP NetWeaver AS ABAP Developer Edition 7.52 SP01'
이 글이 도움이 되셨다면 아래 '공감' 버튼을 눌러주세요.
궁금하신 점을 '댓글' 남겨 주시면 답변 드리겠습니다.
'ABAP' 카테고리의 다른 글
| SAP ABAP | Corresponding (0) | 2024.02.21 |
|---|---|
| [ SAP ABAP ] 관계 연산자 정리 (0) | 2023.04.26 |
| [ SAP ABAP ] SQL SELECT 결과에 숫자, 문자 넣기 (0) | 2023.02.22 |
| [ SAP ABAP ] OPEN CURSOR , FETCH 활용 예제 (0) | 2023.02.21 |
| SAP ABAP TIME STAMP 만들기 (0) | 2023.01.10 |



